Mastering Apache Spark Job Definition In Azure Synapse

D.Lendarius 70 views
Mastering Apache Spark Job Definition In Azure Synapse

Mastering Apache Spark Job Definition in Azure Synapse

Hey there, analytics enthusiasts and data wizards! Today, we’re diving deep into a topic that’s super crucial for anyone looking to harness the power of big data: Apache Spark job definition in Azure Synapse Analytics . If you’re working with large datasets, aiming for real-time processing, or just want to build robust data pipelines, understanding how to effectively define and manage your Spark jobs within Azure Synapse is an absolute game-changer. We’re not just talking about running some code; we’re talking about crafting efficient, scalable, and maintainable data solutions that drive real value. So, buckle up, because we’re about to explore everything from the foundational concepts of Spark within Synapse to advanced best practices for defining, optimizing, and troubleshooting your jobs. This isn’t just a technical deep dive; it’s a guide to making your data work smarter, not harder. Let’s get to it, folks!

Azure Synapse Analytics brings together enterprise data warehousing and big data analytics into a single, unified platform. It’s like the ultimate playground for data professionals, offering unparalleled scalability, performance, and integration with other Azure services. At its core, Synapse leverages Apache Spark, a powerful open-source, distributed processing system designed for fast computation on large datasets. When you’re defining Apache Spark jobs in Azure Synapse , you’re essentially telling Spark what data to process, how to process it, and what to do with the results. This involves writing code in languages like PySpark (Python for Spark), Scala, or C# (.NET for Spark), and then configuring how these scripts execute within the Synapse environment. Getting this definition right is paramount for several reasons: it impacts performance, cost, maintainability, and ultimately, the success of your data projects. Without a clear and well-structured job definition, your Spark applications can become cumbersome, inefficient, and difficult to scale. We’re talking about avoiding common pitfalls like resource contention, data skew, and suboptimal execution plans, all of which can turn a promising data initiative into a headache. Our goal here is to empower you with the knowledge to craft Spark jobs that are not just functional, but truly masterful within the Azure Synapse ecosystem, ensuring you get the most bang for your buck and the best performance from your data pipelines.

What Exactly is Apache Spark in Azure Synapse?

Alright, let’s kick things off by really understanding what Apache Spark in Azure Synapse means for us data practitioners. At its heart, Apache Spark is a lightning-fast, unified analytics engine for large-scale data processing. Think of it as a super-powered calculator that can handle massive amounts of data across a cluster of machines, making complex computations seem almost effortless. What makes Spark so revolutionary is its in-memory processing capabilities, which allow it to run data processing jobs significantly faster than traditional disk-based systems. It supports various workloads including SQL, streaming data, machine learning, and graph processing, all with a single API. Now, when we talk about Apache Spark in Azure Synapse , we’re referring to a highly optimized and deeply integrated version of Spark that lives within the Azure Synapse Analytics platform. This isn’t just a generic Spark deployment; it’s a first-class citizen in the Synapse universe, designed to work seamlessly with other Synapse components and Azure services.

Synapse provides Apache Spark pools, which are managed compute clusters that allow you to run your Spark applications. These pools offer dynamic scaling, meaning you can automatically adjust the number of nodes based on your workload demands, ensuring optimal resource utilization and cost efficiency. For guys like us, this means less time worrying about infrastructure and more time focusing on the actual data logic. The integration with Synapse means you get a unified workspace where you can manage your data lakes (like Azure Data Lake Storage Gen2), data warehouses, pipelines, and Spark jobs all from one place. This cohesive environment streamlines the entire data lifecycle, from ingestion and preparation to analysis and reporting. You write your Spark code, typically in notebooks or .py , .scala , or .jar files, and then execute it on these managed Spark pools. Spark in Synapse provides a rich set of libraries, including Spark SQL for structured data, Spark Streaming for real-time data processing, MLlib for machine learning, and GraphX for graph-parallel computation. This comprehensive toolkit ensures that whatever your data processing needs are, Spark in Synapse has got you covered. The robust nature of this integration ensures that when you’re defining Apache Spark jobs , you’re working within an environment engineered for high performance, reliability, and ease of use, drastically simplifying the complexities typically associated with big data infrastructure management. This truly makes it a robust platform for modern data analytics.

Why Azure Synapse is Your Go-To for Spark Jobs

When it comes to running your Apache Spark jobs , there are numerous platforms out there, but Azure Synapse Analytics truly stands out as a prime contender, and for good reason. For data professionals and developers, Synapse isn’t just another service; it’s a unified analytics platform that brings together enterprise data warehousing and big data analytics. This unique convergence is precisely why it’s becoming the go-to for many organizations. Let’s break down the compelling reasons why you should consider Azure Synapse as your primary environment for defining and executing your Spark workloads, focusing on the immense value it provides to us, the users.

First and foremost, the unified experience within Azure Synapse is a massive win. Historically, big data analytics often involved stitching together multiple disparate services: one for data warehousing, another for data lakes, a third for Spark processing, and yet another for orchestration. This fragmentation could lead to increased complexity, higher operational overhead, and a steeper learning curve. Synapse changes this game entirely by offering a single workspace where you can manage your data lake, data warehouse, Spark pools, and data integration pipelines. This unified approach simplifies development, deployment, and monitoring, allowing you to focus on solving business problems rather than wrestling with integration challenges. You can seamlessly switch between SQL queries on your data warehouse and Spark code on your data lake, all within the same user interface. This coherence makes defining Apache Spark jobs in Azure Synapse a much more streamlined and enjoyable process, boosting productivity significantly for any data team.

Next, let’s talk about scalability and performance . Azure Synapse Spark pools are designed for massive scale and high performance. They leverage the underlying Azure infrastructure to provide elastic compute resources, meaning your Spark clusters can scale up or down automatically based on demand. Need to process petabytes of data? Synapse can handle it. Have a light workload during off-peak hours? It can scale down to save costs. This dynamic scalability ensures that your Spark jobs always have the right amount of compute power, optimizing both execution time and expenditure. Furthermore, Synapse comes with built-in optimizations for Spark, including advanced caching mechanisms, intelligent query optimization, and integration with Azure Data Lake Storage Gen2 (ADLS Gen2), which provides a highly performant and scalable storage layer. The tight coupling with ADLS Gen2 means your Spark jobs can read and write data at incredible speeds, which is crucial for large-scale data processing tasks. The performance gains often translate directly into faster insights and more agile decision-making, which is invaluable in today’s fast-paced business environment. This makes Synapse not just a convenient platform, but a high-performance engine for your big data needs.

Finally, the cost-effectiveness and deep integration with the Azure ecosystem make Synapse an incredibly attractive option. With Synapse Spark pools, you only pay for the resources you consume, and the auto-scaling capabilities help prevent over-provisioning. This pay-as-you-go model, combined with intelligent resource management, can lead to significant cost savings compared to self-managed Spark clusters. Moreover, Synapse is part of the broader Azure ecosystem, meaning it integrates seamlessly with other Azure services that you might already be using or plan to use. Think about Azure Data Factory for robust data orchestration, Azure Key Vault for secure credential management, Azure Monitor for comprehensive logging and alerts, and Azure Machine Learning for advanced analytics. This deep integration allows you to build end-to-end data solutions with ease, leveraging the best of what Azure has to offer. When you’re defining Apache Spark jobs in Azure Synapse , you’re not just defining a job; you’re plugging into a powerful, interconnected ecosystem that empowers you to build sophisticated, secure, and cost-efficient data applications. This holistic approach really sets Synapse apart, making it a compelling choice for any serious data initiative.

Diving Deep: Defining Your Apache Spark Jobs in Synapse

Alright, folks, this is where the rubber meets the road! We’ve talked about what Spark is and why Synapse is a fantastic place for it, but now let’s get into the nitty-gritty of defining your Apache Spark jobs in Synapse . This isn’t just about writing code; it’s about understanding the entire lifecycle, from setting up your compute to orchestrating your workflows. We’re going to break down the core components and processes involved, so you can confidently build robust and efficient Spark solutions. Get ready to dive deep into the practical steps that make your data dreams a reality within Azure Synapse.

Understanding Spark Pools and Notebooks

When you’re looking to run Apache Spark jobs in Azure Synapse , your journey absolutely starts with Spark pools . Think of a Spark pool as your dedicated cluster of machines, ready to crunch numbers. These are managed compute resources provided by Synapse, specifically designed to execute your Spark workloads. You create and configure Spark pools within your Synapse workspace, specifying parameters like node size (small, medium, large), the number of nodes, and auto-scaling settings. For instance, you might choose a Spark pool with more powerful nodes for computationally intensive tasks or a larger number of smaller nodes for highly parallelizable operations. The beauty here is that Synapse manages the underlying infrastructure for you, meaning no more headaches with setting up VMs, networking, or patching. All you have to do is specify your desired configuration, and Synapse takes care of provisioning and maintaining the cluster. This abstraction significantly reduces the operational burden, allowing you to focus on the data logic itself, which is what we truly care about as data engineers and scientists. It’s a game-changer for agility and speed in development. Setting up your Spark pool effectively is the first critical step in defining Apache Spark jobs that perform well and cost-efficiently within your Synapse environment.

Once you have your Spark pool ready, the primary interface for developing and interactively running your Spark code is through Synapse notebooks . Notebooks are interactive web-based environments that allow you to combine live code, equations, visualizations, and narrative text. They support multiple languages, including PySpark (Python), Scala, Spark SQL, and C# (.NET for Spark), making them incredibly versatile. For example, you can write a PySpark script to clean and transform your data, then immediately visualize the results using a Spark SQL query, all within the same notebook. This interactive nature is fantastic for experimentation, iterative development, and data exploration. When you execute a cell in a Synapse notebook, the code is sent to your attached Spark pool for execution, and the results are displayed directly in the notebook. This immediate feedback loop is invaluable for debugging and refining your Spark applications. Beyond interactive development, notebooks can also be saved and then integrated into Synapse pipelines for automated execution, transforming them from exploratory tools into production-ready job definitions. They bridge the gap between ad-hoc analysis and scheduled batch processing, offering a flexible and powerful way to define and manage your Apache Spark jobs efficiently. This dual capability makes them an indispensable tool in the Synapse toolkit, empowering both data scientists and data engineers.

Crafting Your Spark Code (Python, Scala, .NET)

Now that we’ve got our Spark pools and notebooks sorted, let’s talk about the heart of any Apache Spark job definition : the code itself . In Azure Synapse, you have the flexibility to write your Spark applications using several popular languages, primarily PySpark (Python API for Spark), Scala, and C# (.NET for Spark). Each language offers distinct advantages, and the choice often depends on your team’s existing skill set, performance requirements, and specific use case. PySpark, for instance, is incredibly popular among data scientists and analysts due to Python’s extensive ecosystem of data manipulation and machine learning libraries, as well as its ease of use. Scala, on the other hand, is Spark’s native language and often offers the best performance for complex, highly optimized operations, making it a favorite for core data engineering tasks. C# (.NET for Spark) is a great option for organizations heavily invested in the Microsoft .NET ecosystem, allowing developers to leverage their existing skills to build big data applications. Regardless of your language choice, the goal is to write clean, efficient, and scalable Spark code that effectively transforms and analyzes your data.

When crafting your Spark code for Apache Spark jobs in Azure Synapse , several best practices come into play. Firstly, always aim for data locality ; process data where it resides to minimize data movement across the network. This often means reading data directly from Azure Data Lake Storage Gen2 (ADLS Gen2) or other co-located Azure storage services. Secondly, utilize Spark’s core abstractions effectively. DataFrames are your best friend for structured data, offering a high-level API that is more performant than RDDs for many operations due to Spark’s Catalyst optimizer. Leverage operations like filter , select , groupBy , and join on DataFrames, allowing Spark to optimize the execution plan. Avoid using User-Defined Functions (UDFs) when a built-in Spark function can achieve the same result, as UDFs can sometimes hinder Spark’s optimizer and performance. If UDFs are necessary, consider using Pandas UDFs (Vectorized UDFs) with PySpark, which can offer significant performance improvements by processing data in batches. Thirdly, proper partitioning and caching are crucial for performance. Partitioning your data effectively can reduce the amount of data shuffled during operations like joins and aggregations. Caching frequently accessed DataFrames or RDDs in memory (using df.cache() ) can drastically speed up iterative algorithms or multiple accesses to the same dataset. For example, when you’re repeatedly performing transformations on a cleansed dataset, caching it can prevent re-computation from scratch every time. Lastly, always consider resource management. Set appropriate executor memory and core configurations for your Spark jobs to prevent out-of-memory errors and ensure efficient parallel processing. Monitoring your Spark UI (accessible from Synapse) during development is an excellent way to identify bottlenecks and refine your code. By adhering to these principles, you’ll be able to write Spark code that is not only functional but also highly performant and scalable, forming the backbone of effective Apache Spark job definitions within your Synapse environment.

Orchestrating with Synapse Pipelines

Once you’ve crafted your brilliant Spark code, the next logical step in defining Apache Spark jobs in Azure Synapse is to move from interactive development to automated, scheduled execution. This is where Synapse Pipelines come into play, acting as the orchestration backbone for your entire data workflow. Think of Synapse Pipelines as Azure Data Factory’s capabilities deeply integrated within the Synapse workspace. They allow you to build complex, end-to-end data processing workflows, orchestrating various activities including data ingestion, data transformation, machine learning model training, and yes, executing your Spark jobs. This move from a manual notebook run to an automated pipeline execution is a critical step for operationalizing your data solutions and ensuring your data is always fresh and ready for analysis.

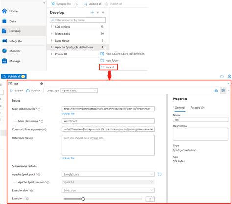
To integrate your Spark job into a Synapse Pipeline, you’ll typically use the Spark Job Definition activity . This activity allows you to execute a Spark application (a .py , .jar , or notebook file) on a specified Spark pool within your Synapse workspace. When configuring this activity, you’ll point it to your Spark pool, specify the main definition file (e.g., your notebook path in ADLS Gen2 or the main class of your JAR file), and pass any necessary arguments or parameters. For instance, you might pass dates, input file paths, or configuration settings as arguments to your Spark job, making it highly flexible and reusable. The pipeline can also manage dependencies; for example, you can have a